Notice
Recent Posts
Recent Comments
Link
| 일 | 월 | 화 | 수 | 목 | 금 | 토 |
|---|---|---|---|---|---|---|
| 1 | 2 | 3 | ||||
| 4 | 5 | 6 | 7 | 8 | 9 | 10 |
| 11 | 12 | 13 | 14 | 15 | 16 | 17 |
| 18 | 19 | 20 | 21 | 22 | 23 | 24 |
| 25 | 26 | 27 | 28 | 29 | 30 | 31 |
Tags
- 스튜디오
- 에러
- error
- 안드로이드
- Github
- WebView
- studio
- 안드로이드 스튜디오
- Kotlin
- MVVM
- RecyclerView
- Retrofit
- DI
- 코틀린
- coroutine
- 웹뷰
- compose
- hilt
- DAGGER
- Gradle
- 안스
- Android
- build
- 깃헙
- 의존성주입
- cursor
- 유튜브
- 코루틴
- ADB
- 안드로이드스튜디오
Archives
- Today
- Total
코딩하는 일용직 노동자
안드로이드 스튜디오 로그캣 색상 바꾸기 본문
안드로이드 스튜디오로 작업하면서 로그캣을 이용해 많은 로그를 확인해 보실겁니다.
기본적으로 안드로이드 스튜디오에서는 Error 로그 외엔 레벨에 상관없이 모두 색이 일정합니다.
보기 편하게 색상을 변경해보겠습니다.
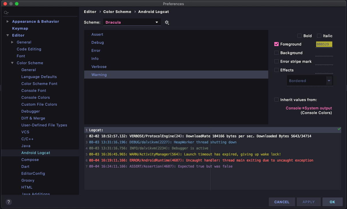
1. 설정화면에서 [Editor] -> [Color Scheme] -> [Android Logcat] 으로 이동합니다.

2. 우측에 Inherit values from: 체크를 해제합니다.
3. Foreground 옆에 색상을 누르면 색상 변경을 할 수 있습니다. 각 로그레벨별로 지정하고 싶은 색상을 지정합니다.

로그레벨별 추천하는 색상
Debug : 6897BB
Info : 6A8759
Warn : BBB529
Error : FF6B68
Assert : 9876AA
'안드로이드' 카테고리의 다른 글
| NotificationBadge 라이브러리 소개 (0) | 2021.02.22 |
|---|---|
| Admob 에러 관련 처리. (0) | 2021.02.07 |
| 빌드시 jni .so 파일을 제외시키는 방법 (0) | 2021.01.13 |
| 카카오링크 net::ERR_UNKNOWN_URL_SCHEME 처리하기. (0) | 2020.12.29 |
| 맥북에서 Android USB테더링 하기 (4) | 2020.12.15 |